Qwen Image ControlNet & LoRA, EasyCache and Context Window in ComfyUI
The latest model support and inference optimization.
We’re excited to share several major updates regarding model support in the latest version of ComfyUI:
Qwen Image DiffSynth ControlNet
Qwen Image LoRA Support
Native EasyCache Node + 20% Blackwell Speedup
New Context Window Sampling Nodes
Qwen Image ControlNet
Qwen-Image now works with the following 2 sets of ControlNet models for structure-guided generation.
Qwen-Image DiffSynth ControlNets model patch: supports canny, depth, inpaint
Qwen-Image Union DiffSynth LoRA: supports lineart, softedge, normal, openpose
1. Qwen Image + DiffSynth Union ControlNet LoRA
Openpose Control Examples
2. Qwen Image DiffSynth ControlNet Model Patch
Canny
Depth
Inpaint
Qwen Image + LoRA
You can now easily chain style LoRAs in your Qwen-Image workflows. Simply add a LoRA Loader node to the template workflow we provided for Qwen-Image, as shown in the screenshot below.
Examples
No Lora → 3D Voxel LoRA → Pixel Art LoRA → 90s Retro Anime LoR
EasyCache
EasyCache and LazyCache are techniques that allow for faster generation by strategically skipping sampling steps in the denoising process at the cost of some visual clarity. The trade-off between speed and visual fidelity can be controlled by a single parameter.
Compared to other techniques like TeaCache, EasyCache/LazyCache do not need a set of hyperparameters to be optimized for a model through rigorous experimentation, nor do they need code modifications for each supported model type. This makes them easier to use and ensures all models going forward have Day 0 support for step skipping.
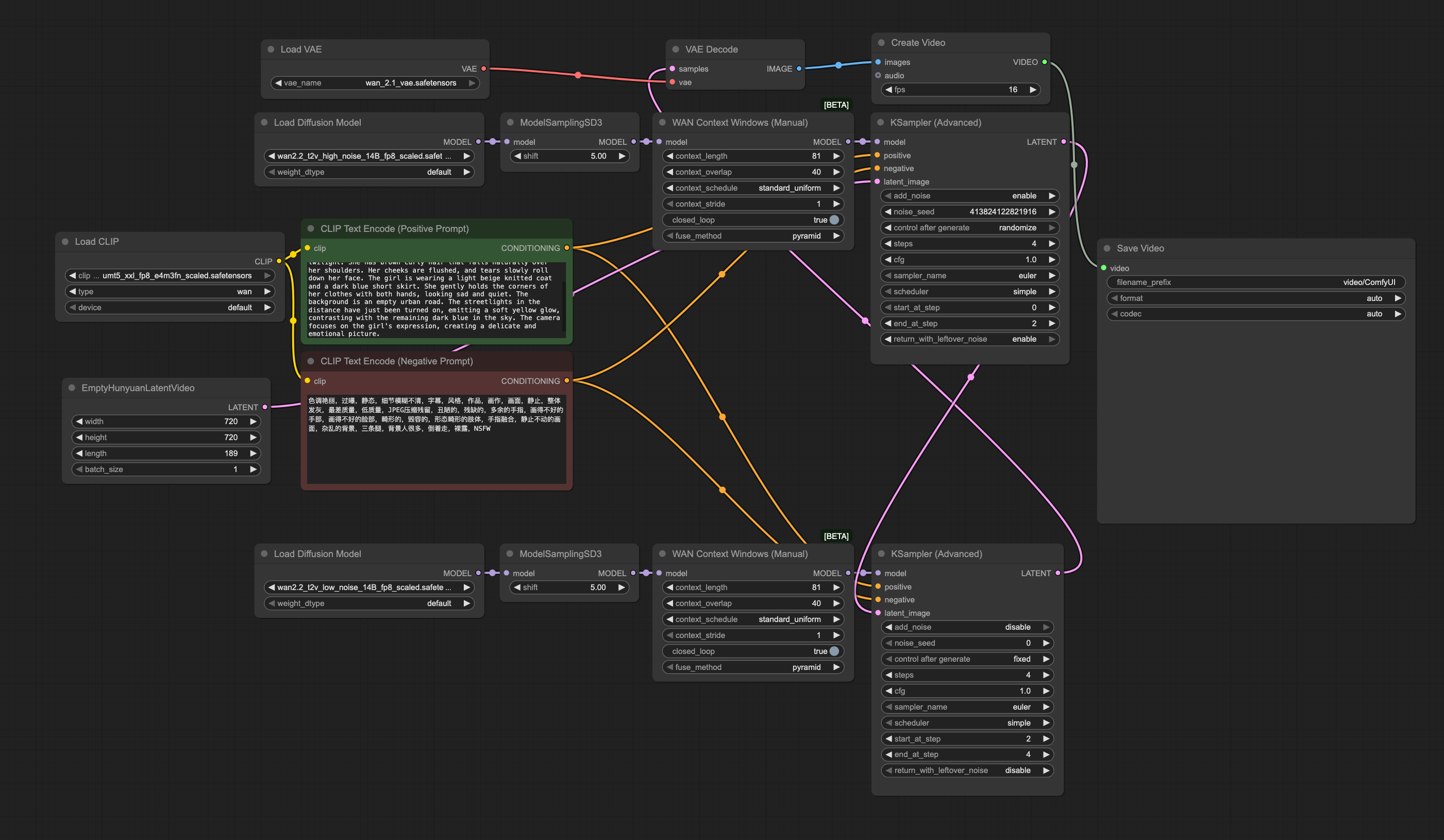
Context Window Support
ComfyUI now includes two new nodes:
Context Windows (Manual)
WAN Context Windows (Manual)
These nodes let you sample in sliding context windows instead of all at once, opening up new workflows for long sequences.
Currently, only manual control is supported, and some WAN models still need tuning, but this lays the groundwork for more advanced scheduling and custom nodes.
Blackwell (50 Series) Inference Speed Boost
On top of these features, starting from the latest stable release, ComfyUI now runs ~20% faster on Windows for NVIDIA Blackwell GPUs (50 series).
ComfyUI continues to push forward its limits. Enjoy creating!
















it would be very helpful if you guys can share more knowledge regarding context windows for longer videos
This is so annoyhing because:
- There is no example workflow the loras, both of them (seein the screenshot?)
- Where to find loras for qwen anyway?
- An no easy cache example workflow?