ComfyUI Wan2.2 Fun Native Support and LightX2V 4-Step LoRA Integration
ComfyUI now supports Wan2.2 Fun Control and Wan2.2 Fun InP
Hi Comfy community! We're excited to announce comprehensive Wan2.2 Fun support in ComfyUI! This covers both the Wan2.2 Fun InP and Wan2.2 Fun Control video generation models, along with LightX2V Wan2.2 Lightning LoRA integration that significantly boosts your video generation speed!
Wan2.2 Fun InP & Fun Control Support
Wan2.2 Fun InP: A first-last frame controlled video generation model that creates smooth transitions between your starting and ending frames.
Wan2.2 Fun Control: A multi-modal controlled video generation model that supports pose, depth, canny edge detection, and trajectory control for precise creative guidance.
Both models are released by the Alibaba PAI team under the Apache 2.0 license and support commercial use.
Getting Started
Download ComfyUI or update: https://www.comfy.org/download
Navigate to Workflows → Browse Templates → Video
Select the Wan2.2 14B Fun InP or Wan2.2 14B Fun Control template
Follow the prompts to download model files
Check the note in the workflow to learn how to use them.
Example Outputs
Wan2.2 Fun InP Example1: Output
Input
Prompt: The camera slowly circles around the character (smoothly transitioning from the side to the front). The character made of code smiles naturally at the same time. During this process, the code keeps scrolling and flowing. The sci-fi particle light effects and digital space atmosphere are retained, making the code interweave like flowing data and strengthening the visual logic of "code lifeform".Wan2.2 Fun InP Example2: Output
Input
Prompt: The camera slowly pans and follows, moving along the circular path of the silver metal device. It smoothly shifts from a left-side view of the character to a right-side view, keeping the minimalist gray-white background and the consistency of the metal material. The character stays centered, and the earrings show different angles as the camera moves, achieving a natural transition.
Wan2.2 Fun Control Example1: Output
Input
Prompt: On a sunny summer day, there are marshmallow - like clouds, and the sunlight is bright and warm. A girl with white curly double - ponytails is wearing unique sunglasses, distinctive clothes and shoes. Her posture is natural and full of dynamic tension. The background is the scene of the Leaning Tower of Pisa in Italy, emphasizing the realistic contrast of details in reality. The whole picture is in a realistic 3D style, rich in details and with a relaxed atmosphere. She is dancing slowly, waving her hands.Wan2.2 Fun Control Example2: Output
Input
Prompt:The girl turns her head slightlyLightX2V 4 Steps LoRA integration
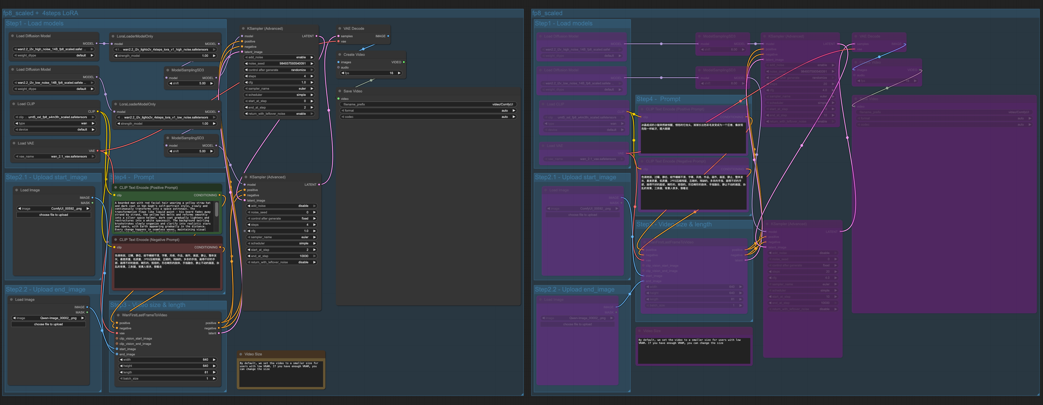
We’ve integrated the Wan2.2 Lightning LoRA from LightX2V into our existing Wan2.2 templates, which can boost your video generation speed.
Performance Comparison (RTX 4090D 24GB, 640px×640px, 81frames)
Using Wan2.2 Lighting LoRA will slightly reduce video quality, but it improves the user experience for those with low VRAM GPUs. We provide both versions of the workflow in the same template, so you can enable the one you need.
Check our documentation for more details:
As always, enjoy creating!











I don’t have good results with this. I ran an i2v, 1280x720, 121 frames. It produce a video of blur.