WAN 2.6 Reference-to-Video is available in ComfyUI
Mimic Any Style, Copy Any Motion
We’re happy to share that the Alibaba WAN 2.6 Reference-to-Video is now available in ComfyUI.
This update allows you to generate new cinematic videos by learning motion, camera behavior, and visual style directly from reference clips.
Model Highlight
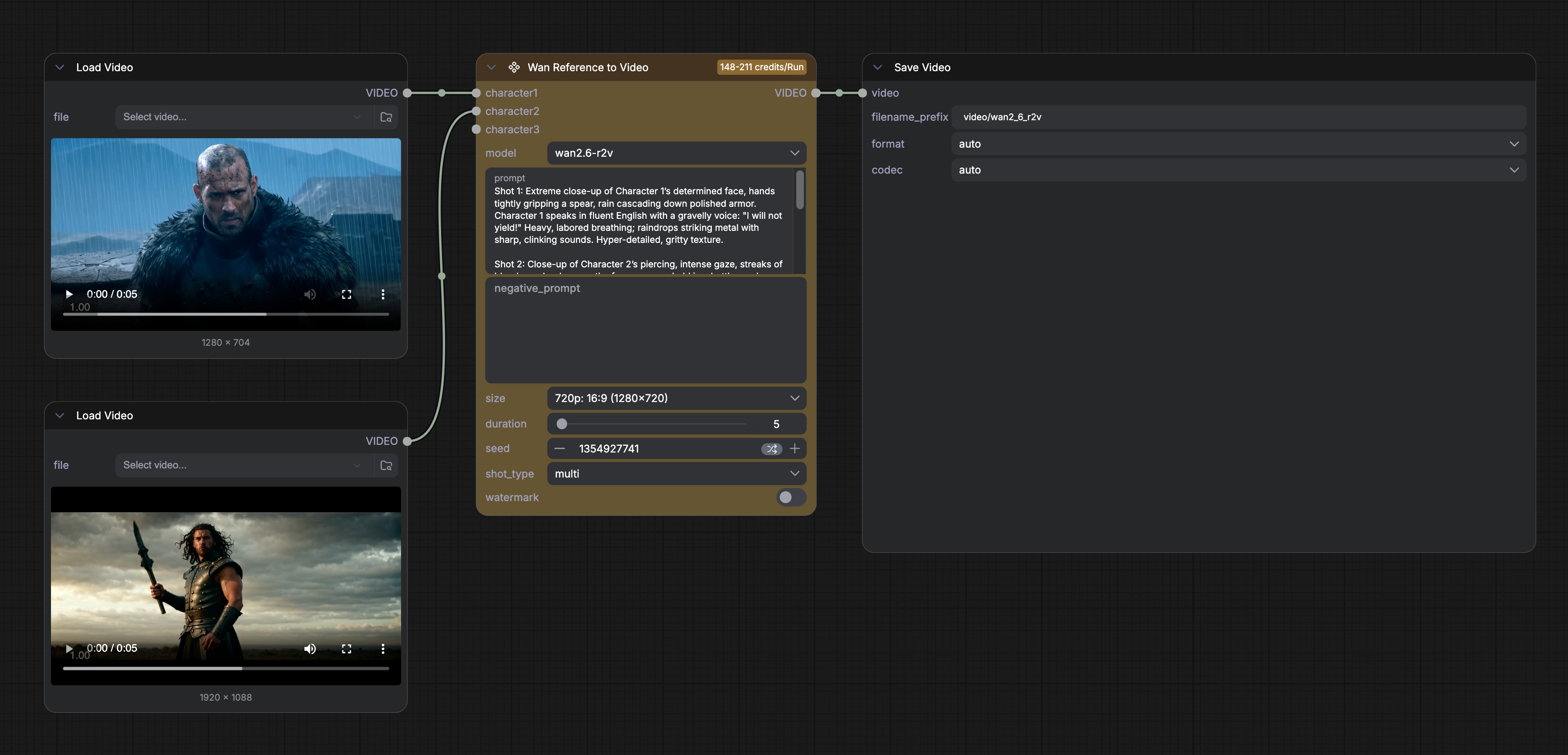
WAN 2.6 Reference-to-Video generates short videos by learning from example footage. By providing one or two reference videos along with a text prompt, the model reproduces their motion, framing, and overall style to create new shots at up to 1080p resolution.
Support for up to two reference clips
720p and 1080p output in portrait or landscape
Prompt-based control over actions and scenes
Getting Started
Update ComfyUI and open Workflow Library → Video and select WAN 2.6 Reference to Video
Upload your reference clips, write a prompt, and run the workflow.
Examples
As always, enjoy creating!



Thx!
Please clearly indicate whether this is an API node. I would like to know if there is a fee (and how much) – thank you.
Unfortunately, this information has been missing from your announcements for some time now.
Greetings :)
Great work!